Core Next186 PC-XT

Moderador: jepalza

Avatar de Usuario
Subcritical
Spartan 3
Mensajes: 233
Registrado: 24 Ago 2018, 14:52

Re: Core Next186 PC-XT

Mensaje por Subcritical » 04 Oct 2023, 14:51

Voy a poner la secuencia de comando para crear una SD con la bios colocada al final de la tarjeta.

BIOS NEXT186:
https://github.com/neptuno-fpga/Next186 ... ext186.com

Entrar en LINUX y teclear la siguiente sentencia en este caso la SD es el dispositivo "/dev/mmcblk0":

Código: Seleccionar todo

sudo fdisk -l /dev/mmcblk0
DISCO_SD_mmcblk0_Captura de pantalla de 2023-10-04 14-37-41.png
DISCO_SD_mmcblk0_Captura de pantalla de 2023-10-04 14-37-41.png (221.3 KiB) Visto 75335 veces
Justo después de poner el comando hay que fijarse en la primera linea, y nos indica después de los gigas o muchos megas que tenga la SD, nos indica el número de bytes y de bloques totales.
Dato a cojer en cada diferente SD -> 7948206080, y tenemos que tener en cuenta que hay que restarle 8192 Bytes.

Oparación matemática a realizar para calcular el desfase desde donde se coloca la bios del Next186:
(7948206080-8192)/512 = 15523824

Combrobación de la misma operación pero pensando en bloques de 512Bits.
8192Bytes son 16 bloques de 512Bytes.
Luego el desplazamiento también se podría hacer de forma directa.

15523840-16=15523824

Y vemos que coincide el número de bloques

La cantidad calculada irá como desplazamiento para alojar la BIOS:

Comando para grabar la bios:

Explicado las partes de la sentencia:

Código: Seleccionar todo

sudo dd if=Nombre_de_la_bios_adaptada of=/dev/dispositivo_amacenamiento obs=Tamaño_bloque_en_bytes seek=número_de_bloques_desde_donde_se_guarda_la_bios_al final_de_la_sd

Código: Seleccionar todo

sudo dd if=BIOS_Next186.com of=/dev/mmcblk0 obs=512 seek=15523824

Avatar de Usuario
Subcritical
Spartan 3
Mensajes: 233
Registrado: 24 Ago 2018, 14:52

Re: Core Next186 PC-XT

Mensaje por Subcritical » 04 Oct 2023, 15:31

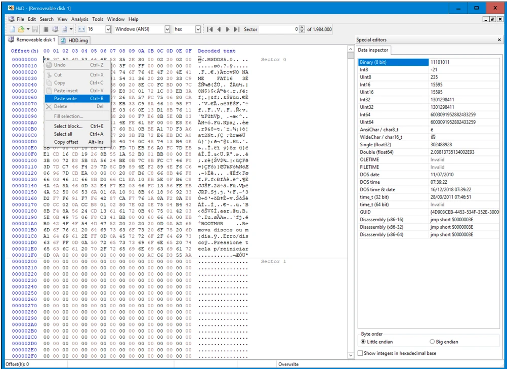
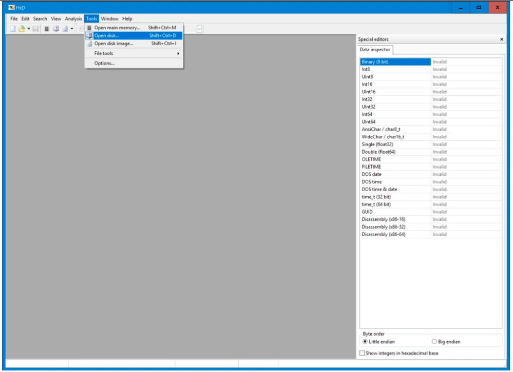
Secuencia de imágenes para la realización de agregar la bios a una SD en NEXT186:

Primera:
NEXT186_W001_Captura de pantalla de 2023-10-04 15-00-02.png
NEXT186_W001_Captura de pantalla de 2023-10-04 15-00-02.png (335.39 KiB) Visto 75332 veces
Segunda:
NEXT186_W002_Captura de pantalla de 2023-10-04 15-01-41.png
NEXT186_W002_Captura de pantalla de 2023-10-04 15-01-41.png (150.43 KiB) Visto 75332 veces
Tercera:
NEXT186_W003_Captura de pantalla de 2023-10-04 15-03-50.png
NEXT186_W003_Captura de pantalla de 2023-10-04 15-03-50.png (233.96 KiB) Visto 75332 veces
Cuarta:
NEXT186_W004_Captura de pantalla de 2023-10-04 15-07-42.png
NEXT186_W004_Captura de pantalla de 2023-10-04 15-07-42.png (699.24 KiB) Visto 75332 veces
Quinta:
NEXT186_W005_Captura de pantalla de 2023-10-04 15-10-56.png
NEXT186_W005_Captura de pantalla de 2023-10-04 15-10-56.png (685.29 KiB) Visto 75332 veces
Sexta: Séptima:
NEXT186_W007_Captura de pantalla de 2023-10-04 15-14-36.png
NEXT186_W007_Captura de pantalla de 2023-10-04 15-14-36.png (717.49 KiB) Visto 75332 veces
Octava: Novena:
NEXT186_W009_Captura de pantalla de 2023-10-04 15-19-04.png
NEXT186_W009_Captura de pantalla de 2023-10-04 15-19-04.png (552.51 KiB) Visto 75332 veces
Décima:
NEXT186_W010_Captura de pantalla de 2023-10-04 15-21-01.png
NEXT186_W010_Captura de pantalla de 2023-10-04 15-21-01.png (758.86 KiB) Visto 75332 veces
Con posterioridad iré escribiendo los pasos necesarios, además que este método también se puede usar en LInux, porque el mismo programa tiene una beta para Linux.

Responder

Volver a “Next186 PC-XT”